¿Qué son los tóner vacíos?
Es un polvo fino que al depositarse sobre el papel y por medio de atracción electroestática o magnetográfica, presión y calor se fija al papel. El polvo fino o pigmentos pueden ser de colores y se usa para imprimir imágenes y/o textos
Los tóner vacíos se generan una vez acabados los pigmentos que contienen en su interior
¿Cómo se reciclan?
Existen dos principales vías para el reciclaje de tóner:
1- Reutilización (se vuelven a llenar)
2- Reciclaje
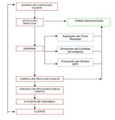
Proceso de Reciclaje:
– Clasificación manual de los componentes principales (plástico, metal y tinta)
– Separación de impropios (si llevan injertos de distintos materiales)
– Compactación o trituración de metales y plástico y reutilización o gestión en plantas de tratamiento para las tintas
- Como particular, ¿donde los llevo?
Debe contratar a una empresa especializada en reutilización de tóner como por ejemplo Recytrans; si no son reciclables hay que llevarlo al punto limpio
- Como empresa, ¿que hago con ellos?
Se debe contactar con un gestor de residuos autorizado, como por ejemplo, Recytrans





